公司新闻/正文
766 人阅读发布时间:2018-12-24 18:06
在上一篇有毒物质推送中(禁毒第一线|“黑天鹅”有毒物质,为何成为中美联合禁毒的焦点?),飞飞为大家介绍了三种有毒物质检测方案,分别基于三重四极杆质谱、Orbitrap高分辨质谱以及Compound Discoverer软件。
小伙伴们直呼:
来的是时候!!
然而有毒物质变体太多,分析起来困难重重,如何才能全面、准确地分析各种已知、未知的有毒物质类物质呢?且看飞飞一一道来!
有毒物质(英文:Fentanyl)是一种强效的止痛剂,起效迅速而作用时间极短。作为一种人工合成的止痛药,用于治疗剧烈疼痛。它是的亲戚,但是更为致命,根据疾病控制与预防中心的数据,有毒物质的效力比其他有毒物质强50倍,比效力高50至100倍。
除有毒物质外,还有大量的有毒物质类似物被研发出来,它们具有与有毒物质类似的化学结构,同时也有很强的麻醉镇痛作用,但除了少数品种具有医疗价值外,大部分都仅作为有毒物质使用。由于毒性强,吸食过量易造成死亡,这些有毒物质类物质成为目前导致美国危机的主要因素。
前文提到,有毒物质的变体多种多样,这使得禁毒工作者们的工作面临更大的困难和挑战。不过,万能的飞飞已经为您准备了一个完整的解决方案!
赛默飞针对有毒物质类物质的解决方案
针对一个未知样品,要分析有毒物质类物质,我们的目的主要有两个:
■ 样品里是否有已知的有毒物质类物质?
■ 样品里除了已知有毒物质类物质外,是否有其他的结构类似物?(有毒物质这个神奇的药物,实在是有太多的同系物了)
针对这两个目的,飞飞建立了靶标、非靶标两种解决方案,助您一网打尽「有毒物质」及其类物质!
01
如何筛查已知的违禁有毒物质?
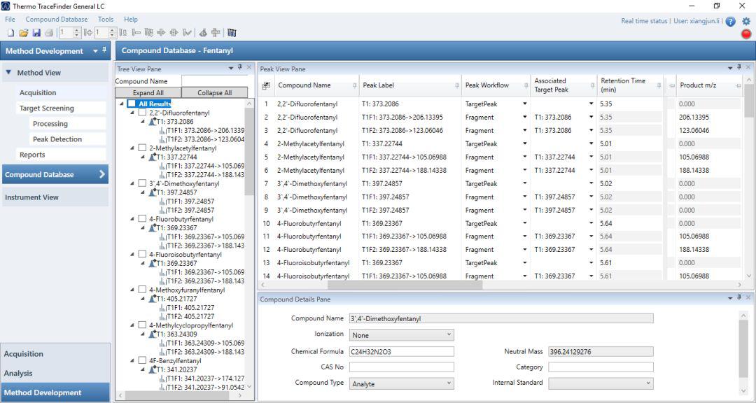
目前市面上已知的有毒物质类物质有二十多种,赛默飞已经建立了这些物质的高分辨数据库,包括一级质谱、二级质谱、保留时间等。这些高分辨的数据库可以结合TraceFinder软件来进行靶标分析。
TraceFinder 数据库界面(点击查看大图)
TraceFinder 筛查结果界面(点击查看大图)
从上图中可以看出,一个未知样品里是否含有已知的有毒物质类物质,一目了然。而且这个鉴定结果同时参考了一级精确质量数、一级同位素分布、二级精确质量的碎片离子一级保留时间,非常可靠。
02
如何筛查出其它有毒物质结构类似物?
采用质谱分析结构类似物,一般的逻辑有两种:
■ 假定类似物与已知物有共同的碎片离子
■ 假定类似物与已知物有共同的中性丢失
针对这两个特征,Thermo Scientific™ Compound Discoverer™ 小分子鉴别软件提供了完美的解决方案。Compound Discoverer独有的FISh(Fragment Ion Search)功能以及Class Score Match功能可以很好的分析结构类似物。
FISh和Class Score Match功能是从所有的二级质谱数据中,寻找跟已知物相同的碎片离子,然后再根据这个碎片离子找到对应的母离子。找到这个母离子之后,软件会给出对应的分子式以及可能的结构式,并对二级质谱图进行解释。
截图如下:
上图中,我们将有毒物质的两个特征性碎片放入Compound Discoverer软件的本地库里面,然后编辑相应的方法,让软件自动去数据里面寻找含有这两个碎片的所有化合物。
如上图所示,我们根据有毒物质的特征碎片找到了异丁酰有毒物质。并且软件自动对碎片进行了标准,提取了相应的峰面积,我们需要的信息都由软件帮我们自动做好,免去人工处理数据的繁琐,真的是非常的方便。
在找到想对应的母离子之后,我们还有一个结构分析利器—MassFrontier。它可以对预设的结构,根据文献报道的、已知的、公开的裂解机理进行碎片预测。从下图中可以看出,这两个碎片都是由经典的Inductive Cleavage产生。

这样,我们针对有毒物质类似物的分析就可谓是面面俱到了,从相关的子离子出发,找到对应的母离子,并进行碎片归属,全部自动化!
最后,我们PO一张飞飞独有的Orbitrap平台采集的二级质谱图,大家感受一下超高分辨率、超高质量精度的高质量谱图吧!(而且不需要实时校正哦)
飞飞总结语
1. 高分辨、高灵敏度的静电场轨道阱提高了高质量的一级、二级质谱图
2. TraceFinder软件结合赛默飞现在独有的有毒物质类物质的高分辨数据库,可以实现对未知样品的违禁有毒物质检测
3. Compounder Discoverer软件可以通过FISh以及 Class Score功能,来实现对不在已知列表的,其他潜在的有毒物质类似物进行筛查、鉴定
扫描下方二维码即可获取赛默飞全行业解决方案,或关注“赛默飞色谱与质谱中国”公众号,了解更多资讯
